1.写在前面
之前我写过两篇关于云盘的文章,表达了一下我对目前主流的几家网盘的看法以及提供的网盘服务上传*载下**水平,其中第一篇为各个网盘对普通用户的友好情况,第二篇为各个网盘对会员用户的上下行速度以及权益解析。
这十几家网盘我都有用过一段时间,不是因为会员费用贵就是上传*载下**速度慢并且不方便。思来想去还是搭建一套属于自己的私有网盘最好,主流搭载私有云盘无非有这么几种。第一种是利用vps资源搭建私有盘,利用vps资源搭建私有同步云盘虽然兼容性高使用范围广,但是服务器月租的价格跟百度网盘等网盘服务商会员的价格差不多了。第二种就是储存设备+旁路盒子,这一种方法长久来看应该是成本最低的了。
其实在之前网络储存征稿的时候我就打算写一篇如何用vps资源搭建私有网盘的文章的,但因为成本实在是太高就放弃了。本篇文章学弟就用储存设备+旁路盒子的方法教大家如何搭建一套属于自己的私有云盘。

2.搭建私有云盘需要解决的问题
2.1实现文件储存
如果有大容量网盘需求的朋友文件储存方面推荐大家使用NAS来解决。因为学弟目前的储存量实在是用不到NAS,所以本次测试就用固态盘来测试。当然还是使用NAS最能完美解决痛点,我这里解决问题的场景为NAS,实际测试为外接硬盘。说了这么多还没说使用NAS的好处,NAS可以说是一个自带系统的增强型硬盘,可以说是一台电脑主机只是不带屏幕,单纯的为了储存而生,可以几乎完美的解决一些储存备份工作。
2.2解决异地访问问题
实现了文件储存后,也就只能算在局域网中可以访问的“本地磁盘”而已。如果想要真正的实现私有云,就需要解决如何进行异地访问的问题。如果想让自己或其他人在外网就可以访问NAS,就需要知道NAS的公网IP地址,但是在国内家用宽带是没有固定的IP地址的,每次连接网络后IP地址都会随机改变,这个时候就需要用到旁路盒子异地组网功能了。目前国内这一领域产品蒲公英做的最好,下面的就用蒲公英P5旁路组网盒子来为大家演示如何组建私人云盘。
有些朋友可能不太相信只要接上蒲公英P5旁路盒子就可以实现储存设备的异地访问,因为它搭载了蒲公英异地组网功能。这项技术能够快速地组建异地虚拟局域网,实现异地局域网内电脑、手机、NAS、储存设备等设备的互联互通,共享文档、图片、音视频等重要信息。在实际使用的时候,直接把储存设备接在蒲公英P5旁路盒子上,就可以直接在外网通过它访问私有云共享资源。
3.蒲公英P5旁路盒子
3.1开箱
蒲公英P5旁路盒子的外包装盒整体采用了纯黑的配色,侧面有一行“蒲公英,智能旁路盒子”的字样。其实从包装上就可以看出这款产品比较偏向于稍微专业点的用户了,因为整个包装对产品没有任何的介绍。

打开包装盒就是产品,盒子下面有适配器跟说明书。

3.2配件
说明书介绍比较简单,只跟你介绍了基本的操作步骤,如果头一次接触还是建议参考蒲公英官网详细的PDF版使用手册。

赠送了四个脚垫,需要自己贴在旁路盒子底部。

适配器为12W普通DC适配器。

3.3外观
P5跟蒲公英跟上一代X1相比体积大了不少,外观使用的是黑色磨砂的金属设计,既保证了美观又利于散热,只是容易留沾油污。

P5旁路盒子的正面为黑色塑料材质,比较容易刮花。右侧印有P5标识,左侧有工作指示灯。红灯闪烁表示旁路盒子正在连接互联网/联网失败/盒子正在重置;绿灯常亮表示已连接互联网但旁路盒子未组网;蓝灯闪烁表示旁路盒子正在组网或组网异常;蓝灯常亮表示工作正常,旁路盒子已组网。

背面蒲公英P5旁路盒子的参数信息,后面的SN码在后面绑定账号需要用到。

P5较上一代X1配置提高了很多,首先是处理器由之前的单核升级成了双核、USB接口由之前的USB2.0升级到了USB3.0、内存升级到了256M、网卡升级为千兆并且支持云打印。

4.旁路盒子功能
4.1搭建私有网盘
接通蒲公英P5旁路盒子的电源和网线,就可以对旁路盒子进行设置了。

浏览器访问pgybox.oray.com进入蒲公英云管理平台,然后跟着系统提示依次注册并绑定账号即可。

可以选择SN码登录或账号登录,SN码登录在旁路盒子背面有SN码以及初始密码。登录后就可以看到管理界面了,管理界面左侧为功能选择界面,右侧为操作界面。

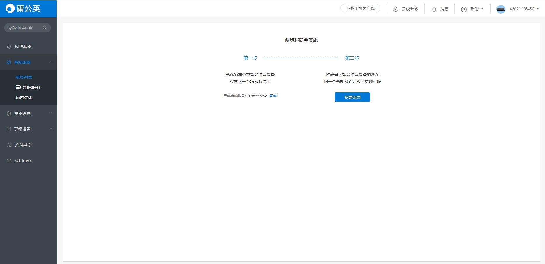
点击左侧菜单栏中的“智能组网”,再点击子菜单“家庭成员”,点击“我要组网”。

创建网络并添加硬件成员和软件软件,标准版最多只允许添加3个成员,如果需要多成员可以进行选购。

创建网络成功后,在云管理平台左侧功能栏“文件共享”中开启文件共享功能。

完成后在windows系统运行中输入盒子的\\IP(如本人的为:\\192.168.1.63)就可以访问连接在旁路盒子上硬盘中的共享文件了,实现异地互访。千兆网口搭配USB3.0外挂接口,让其无论是上载数据还是*载下**文件的速度都很快。


除了电脑端之外,还可以在移动端*载下**安装蒲公英 APP实时上传*载下**共享文件。下图可以看到我是用4G网访问的挂在旁路盒子上的移动硬盘,APP端既可以备份手机资料,又可以查看盒子上的文件,使用起来非常的方便。可惜的是,移动端只支持单文件传输,不支持多文件传输。

蒲公英管理后台的应用中心还有应用可以拓展,这也是蒲公英P5值得玩的地方之一。不仅内置了花生壳、向日葵、云打印,还支持kod在线文档管理。
下面就让我为大家一一介绍一下这几个功能,有部分功能学弟目前灭有条件进行测试,只能简单的介绍如何操作。

4.2花生壳动态域名解析
花生壳是国内较早一批拥有千万级用户量的内网穿透服务商。目前已自主研发花生壳软件以及花生棒、花生壳盒子等硬件,无需公网IP也能实现内网穿透服务。花生壳功能很强大,想了解的可以自行搜索相关文章。
首先要登录花生壳账号,没有贝瑞科技账号的可以注册一下。

创建映射,创建映射之前一定要进行实名认证,否则就会提示身份验证信息无效。

因为实名认证太麻烦我就不进行下面的步骤了,需要说明的是,不是说旁路盒子外接存储就能单独当服务器,依然还是需要一台电脑设置固定的内网IP,蒲公英里的花生壳只是帮助你映射到外网固定域名上。
4.3向日葵远程开机
向日葵远程开机需要支持WOL(网络唤醒)远程唤醒的网卡才能使用。

除了在主板BIOS中打开WOL功能开关之外还需要在设备管理器里将网卡设置为允许此设备唤醒计算机。

4.4智能云打印
如果你的打印机就是普通打印机不支持联网打印,只需要将打印机的USB接口插入到旁路盒子上你的打印机就会瞬间变成网络打印机,瞬间节省千元有没有觉得?如果接口不够用可以在旁路盒子上外接USB拓展坞。我没有打印机,什么?你竟然连个打印机都没有???真没有~
这个功能对有打印需求的用户来说是个很好的功能,比如晚上刚好做完合同或报表,明天一早就需要交给客户或领导看,打印来不及怎么办?这时候如果有旁路盒子就可以完美的解决这个问题,因为智能云打印功能支持异地云打印。不仅不挑网络不限宽带,还支持组内成员远程打印。

4.5 KOD在线文档管理
蒲公英P5内嵌可道云,支持多人协同办公。第一次使用需要安装拓展程序,并且会格式化旁路盒子上挂载的储存器。

设置好密码后就可以登录了,登录时有管理账号、访客账号选择,不同账号登录权限不同。

编辑器功能比较齐全,字体大标题都可以进行选择,只是可惜不支持插入图片。

另外KOD还扮演着一个文件管理器的角色,可以将文件存放在里面进行*载下**或上传文件。

不仅支持本地上传,还支持离线*载下**哦~老司机都知道我想说啥了吧~

5.写在最后
蒲公英P5旁路盒子作为一款硬件盒子,打碎了传统需专线建立通道、公网IP、专线链路等诟病,在家庭网络不作出变动的情况下,实现硬件级别的功能,成本也很低。贝瑞科技将旁路盒子中加入自家的花生壳、向日葵等软件,能够带给用户更好体验的同时对应软件增值服务也能带来利润,可以说是互利共赢。在以后的产品里,希望蒲公英能够改进一下云管理平台的页面逻辑梳理,毕竟产品不能一直面向小众的理工男,希望蒲公英能把这么好用并且低成本的产品下放到入门用户,能够让入门用户有一个更简单舒服的操作体验。