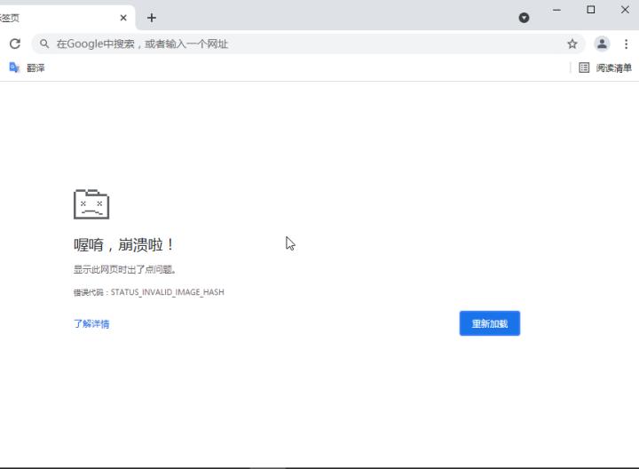
问题描述
谷歌浏览器桌面快捷方式做了自定义配置-disable-features=AudioServiceSandbox, IP-Guard安装客户端后开启浏览器提示‘崩溃啦’,网页访问不了。


排查思路
IPG版本信息:4.53.0612,操作系统版本:server2016


谷歌浏览器版本92.0.4515.159
IP-Guard客户端安装前浏览器启动上网正常;判断IP-Guard客户端与谷歌进程chrom*ex.e**存在兼容性问题
解决方案
定制配置策略hookapi_filterinj_external=chrome*ex.e**,测试正常
